摘要:目前,公司的设计研发流程主要以逆向设计为主,流程管理繁琐,导致研发过程效率低下,本文采用MBSE/DFSS方法对XX飞机配套的火箭弹射座椅的设计研发流程进行了梳理和优化,形成标准化的流程和模板,为产品后续研制工作奠定基础,并按MBSE一般研发流程得到需求模型、功能逻辑模型和物理架构模型,以指导后续产品的详细设计。
关键词:MBSE;DFSS;流程优化;功能逻辑;物理架构
1 概述
火箭弹射座椅是飞机上的一个重要的机载设备,正常飞行时供飞行员乘坐,保证飞行员具有良好的驾驶和操纵飞机的条件,尤其是在飞机机动飞行时,确保对飞行员进行可靠约束;应急时确保飞行员启动弹射手柄后,能自动完成弹射救生程序,安全弹射离机,并安全着陆(或着水)。火箭弹射座椅涉及机械、电子、空气动力、火工动力、仿真、纺织等专业,是一个相当复杂的系统。火箭弹射座椅的研发流程作为一个复杂的系统工程,具有系统规模大、技术水平高、可靠性及安全性要求高、研制周期长的显著特点。航宇公司现有的设计流程精细化程度不高,主要以逆向设计为主,在研制过程中,从需求到产品的实现过程中,会产生海量的信息,如总体对分系统的要求、各分系统之间的接口要求等。这些信息都是以文档的形式进行存储于管理,信息的传递路径越复杂,出错的概率越大,会导致错误频发效率低下,因此急需新的一套研发流程和方法来改变现状。
随着信息化的高速发展,面向图形化、可视化的系统建模变得越发容易,因此,基于模型的系统设计方法(Model-Based System Engineering)应运而生,该方法依托大型软件平台,将各级别的需求与相应的系统建立链接关系,并以图形化的方式展示,用图形链接管理代替传统的繁缛的文档管理,数据获取更加容易,且提高了技术状态可追溯性。而DFSS(Design for Six Sigma)作为一种高效的设计理念和方法,已经在一些世界顶级企业有全面应用,在产品成本、开发、质量方面取得了丰厚收益,它由一套通用的新产品开发途径与一列方法工具有机集成,具有极强的逻辑性,从而构成了一套完整有效的产品开发设计系统。
本文采用MBSE/DFSS产品设计开发的逻辑和方法,对火箭弹射座椅的设计研发流程进行了梳理和优化,形成标准化的流程和模板,规范了火箭弹射座椅的正向研发流程;同时采用该设计研发流程,对为XX飞机配套的弹射座椅进行了立项前的方案论证,从取得了非常好的效果。
2 型号实践与流程优化
2.1 流程现状
航宇公司现状设计流程化精细程度不高,很多产品都是在之前测绘仿制的产品上进行优化、修正,属于典型的逆向设计思路。各个型号研制团队动辄二、三十人,缺乏充足人员,同时过多强调节点,而轻视成果完成质量,且由于缺少知识积累和重用的管理措施和信息化手段,多数依赖师徒结队师傅指导或自身在工作中磨练的经验来解决问题,没有一个详细的知识管理系统,导致曾经发生的错误常常在此发生。
现有的型号研发流程阶段分为设计开发策划阶段、方案论证阶段、工程研制阶段和设计定型阶段,每个阶段又有若干个小阶段,每个小阶段有对应输入输出文件,流程繁琐,需编撰的文件多而杂。由于缺少详细的需求识别、分析和确认过程,需求分解不够细化,导致分析与验证过程欠充分,评审确认时才发现还有需补充验证。设计开发过程逻辑性不强,很多工作流于形式,为了完成任务而进行,而不能发挥其本身在设计研发中应有的作用,如FMECA等。
2.2 流程优化的思路
航宇公司针对INCOSE、NASA、IBM Harmony和GJB8113的系统工程流程及方法进行对比分析,形成了显性化的火箭弹射座椅的设计研发流程,并通过项目实践,对该流程进行迭代优化,最终形成了适合航宇公司的基于SE/DFSS的正向设计流程。并制定了各流程的文件模板、文件编制说明等模板,规范设计人员的设计开发活动,做到要求一致,方法一致,标准一致。
MBSE方法及DFSS设计理念覆盖从总体到子系统,从子系统到零部件级别的管理和设计,从顾客需要和设计约束开始设计,进行需求分析,进而将分析出的需求转化为可量化的技术指标,并将技术指标赋予给系统功能,明确各子系统需要完成的功能,最后一一细化到各零部件上。这种研发流程的最终目标是以模型为基础,构建出完善的系统架构,如图1所示。在这个过程中,基础框架为系统的需求模型,功能逻辑模型和物理架构模型。

图1 流程优化图
需求模型是指从顶层用户对系统(火箭弹射座椅)的需求直至底层(子系统)需求,以及阐述它们之间逻辑关系关系的集合。根据分类方法不同,可以分为功能需求、性能需求、接口需求等。需求模型用于将火箭弹射座椅设计过程中用户表意不明确的要求等转换成待解决的具体问题,以便用于指导系统设计。需求模型根据系统不同层次,也有一个层级结构,最顶层的需求来自于军方和主机所的使用要求、成本约束、研制周期约束等,这些顶层需求在研制初期被划分为功能需求和性能需求等,并在火箭弹射座椅内进行分解与分配,由火箭弹射座椅到其子系统再到单级的零部件,层层细化,这个分解和分配过程会一直持续进行,反复迭代,直到完整地覆盖所有需求。
功能逻辑模型是指系统完成既定任务目标所需要的全部功能的集合,其中包括对应于系统级(如火箭弹射座椅)、分系统级(如弹射筒系统)、零部件级(如内筒组件),甚至于更小单元的功能及其之间的逻辑关系,用以指导系统的设计。功能模型是在需求模型已有的基础上,通过逻辑分解来进行系统功能分析,同时基于对火箭弹射座椅运行使用构想的分析,梳理整个过程中的用例,再识别出每一层次的系统功能。此外,在功能模型的构建过程中,还通过QFD(Quality Function Deployment)矩阵将总结出来的功能与需求模型中的条目进行匹配,以确保每项需求都能有功能与之对应,并且功能都能满足一项或多项需求。对于没有覆盖到的需求,应当考虑是否需要增加功能对该需求进行支持;对于不支持任何系统需求的功能,考虑是否应当将其删除,整个过程是反复迭代直至最终完善。
物理架构模型是用来描述火箭弹射座椅的全部要素及其之间的接口关系,由系统级直至子系统、零部件组成。构建火箭弹射座椅的物理架构模型时,以需求模型和功能模型为基础,综合考虑性能指标、系统接口、技术重难点等,利用DFSS方法中的概念碎片组合,对多种方案进行评分比较,择优考虑,选择既能满足用户需求且能较好完成系统功能的方案进行详细设计。
3 需求分析
3.1 运行使用构想和边界界定--利益攸关者需求
对火箭弹射座椅全寿命周期的活动进行分析,梳理出其运行使用构想,如图2所示。对于产品的研发团队来说,整理出完整的运行使用构想并指定系统的用例是一种常见的设计活动,可以帮助团队将需求完整覆盖。通过分析,该型火箭弹射座椅的总共梳理出了14个主要用例,其中个别较复杂的用例又由小用例构成。
考虑火箭弹射座椅的全寿命周期的活动,对其活动边界进行分析,得出与火箭弹射座椅有交联关系的有飞行员、地勤人员、大气环境、飞控系统、环控系统、座舱、地面设备、供电系统、氧气系统、个防装备、指令系统、座舱环境等12个系统利益攸关者,再考虑工艺、试验、六性等约束对该系统的需求,借助DFSS工具对其进行收集、汇总、亲和和归类,梳理出24条利益攸关者需求。

图2 全寿命周期运行场景图
3.2 场景分析--系统需求
依据全寿命周期运行场景图,对整椅装机使用场景、分模块装机、正常飞行使用场景、应急弹射场景、地面应急离机场景和地面维护场景进行分析,得出不同的使用场景下的利益相关者需求。将所有的需求进行整合梳理归纳,得到功能需求、性能需求、接口需求、六性需求、设计约束等共106条系统需求。
4 功能逻辑模型
4.1功能分析
功能分析的意义是形成描述系统功能和其互相之间关系的一系列模型元素,其主要表现形式包括活动图、顺序图和状态机图。三者之间的顺序可以根据系统的实际情况灵活选择,但是无论选择什么路径,描述系统最根本的形式都是状态机图。下面介绍在该型火箭弹射座椅研制中选择的常规路径。
4.1.1 活动图
活动图类似于程序员绘制的流程图,在功能分析阶段研发人员需要分析火箭弹射座椅在当前用例下典型的功能和运行方式,它是一种表明随着时间推移,行为和事件发生序列的动态视图,其意义是用来规定功能之间的逻辑关系。由于同一流程不同功能不能以相反的顺序进行,因此活动图隐含了功能间的依存关系,它也是唯一能够说明连续系统行为的图。
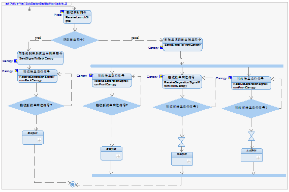
图 3展示了火箭弹射座椅在应急弹射用例下的活动图,主循环从接收弹射指令开始,在后椅发出指令处设置有状态选择机构,后椅发出指令,则启动后座弹射;否则向抛盖系统发出抛盖指令,进而启动三座弹射;每座弹射的子活动中,还会有是否接收到舱盖离位信号的状态选择。活动图表明系统不接收弹射指令功能,即不会进行向抛盖系统发出抛盖指令的步骤,隐含了接收弹射指令的系统和向抛盖系统发出抛盖指令系统之间存在着逻辑接口的可能。

图 3 活动图
在总结各个用例中的功能与功能间逻辑关系的同时,需要形成与该用例相关的系统需求。在活动图构建的过程中,我们借助Rhapsody和Gateway相连,导入DOORS中的条目化需求,在后面状态机图完成后需要在Rhapsody中逐一建立模型元素和需求之间的链接关系。
4.1.2 顺序图
顺序图是另一种可以说明系统行为信息的SysML图,相比活动图,它并没有增加新的内容,但是其独特的表达形式可以更有效地展示系统与外界利益攸关者之间的交互内容。
顺序图展开了活动图不仅记录了系统与外界交互的过程更重要的是还能够在其基础上生成代表系统功能的基本操作,交互过程的事件和系统与外界的接口。在白盒阶段这一接口更包含了重要的系统内部子系统间接口信息。由于活动图中一般包含很多分支,因此取决于可读性考虑应对典型的功能流程单独生成顺序图。顺序图的总合必须覆盖活动图中所有的功能,但没有必要覆盖可能构成的所有场景。
4.1.3 状态机图
状态机图同活动图和顺序图一样,是系统的一种动态视图,是对形象的活动图的一种抽象表达,但不同的是,状态机图关注的是系统中的结构如何根据时间随时间发生的事件改变状态,表达的是系统基于状态的行为模式。图4展示了火箭弹射座椅在应急弹射活动过程中可能的状态行为。从图上可见,状态机图是对形象的活动图的一种抽象表达。综合整个火箭弹射座椅的活动图,即可能以一个状态机图表达整个系统大部分可能的状态组合,这也是状态机图独有的优势。状态机图的运行结果是用来验证弹射救生座椅系统能否满足系统需求的重要手段。

图4 状态机图
4.2 功能流图、功能层级图
通过前面的工作,最终形成的交付产物包括系统需求、活动图、顺序图和状态机图。在实践操作过程中会发现对于火箭弹射座椅这个复杂的系统来说,分层的尺度较难把握,分层过于粗糙会使得不能完整表达系统的状态和活动,分层过细又会造成数据量庞大,追溯关系错综复杂,会提高出错率。功能流图也是一种帮助细化功能分析的方法,采用该方法,分析出火箭弹射座椅在被用户使用时,其在各阶段的功能需求,得到每个用例对应的功能流图,图5仅展示了弹射救生用例和防护乘员用例的功能流。对功能流需求进行提取,得到功能层级图,如图6所示。

在后续黑盒模型构建完成后,将功能和流程再分配到火箭弹射座椅的系统架构模型中,黑盒被打开,形成下级各个子系统的白盒模型和接口的ICD。在执行状态机图的验证过程中,对系统场景进行测试,可以检查设计是否能满足系统需求。经过层层迭代,将元素不断更新整理后传递到下一级再分解循环,一直到系统的物理架构明确为止。
5 物理架构模型
5.1 功能分配
按照常规火箭弹射座椅各子系统常见的功能分配,将功能分配给相应的架构模块。通过反复迭代,前文共梳理出包括清理弹射通道、约束躯干、高速气流防护、稳定人椅系统等共29项功能,将每项功能赋予到系统的28个架构模块中。其中功能与架构模块并不是一一对应的,一项功能可以由多个架构模块来完成,一个架构模块也可以完成多项功能,但是无论是功能还是架构模块,一定要有其对应关系。
5.2 概念碎片
功能分配完成后,通过对国内现状分析、技术查新、TRIZ方法找出各功能架构的概念碎片。如表1所示。



利用DFSS方法里的PUGH矩阵(决策矩阵)从重量、体积、成本、进度、技术成熟度等方面对每一项功能要求对应的概念碎片进行对比分析,优选出适合该型火箭弹射座椅的方案,进而搭建出该型火箭弹射座椅的物理架构模型。这里仅举信号传输技术优选的方案(见表2)。
高压燃气信号传输结构简单,技术成熟,但重量较大,压力控制难度大,维护不便,布局麻烦移植性差,可靠性提升难度大;爆轰波信号传输重量轻,维护性好,布局简单,可靠性高,但是信号控制难度大,研制及试验成本高,且不可检测;激光信号传输重量轻,舱内布局简单,可检测,安全性高,但是技术成熟度低;电子信号传输方式布局简单,可检测,维护性好,控制精度高,研制成本和使用维护成本较低,技术成熟度高。通过重要度评估,确定选择电子信号传输方式作为指令信号传输技术的方案。

按照类似的方法对其他技术择优选择,得出最合适的一套概念碎片组合,进而初步完成该型火箭弹射座椅物理架构。
6 结论
本文介绍了在某型火箭弹射座椅的研发流程中应用基于DFSS设计理念和MBSE设计方法的经验。针对传统的研发流程繁琐复杂的特点,在某型火箭弹射座椅的研发流程中,利用DFSS设计理念中的三重质量功能展开,沿着需求--功能逻辑--物理架构的分析路线,对整个研发流程进行了重新梳理与优化,明确了各个阶段的输入和输出物。同时利用了MBSE的设计方法,基于DOORS、Rhapsody等软件平台,从需求和运行概念入手,对该型火箭弹射座椅的运行方式转化为用例模型,在对用例的功能分析中得到活动图、顺序图以及可执行的状态机图,从不同角度来描述火箭弹射座椅在某一用例中的行为。这些同时也与条目化的系统需求建立了可追溯的链接关系。进而对功能分配给相应的架构模块,利用DFSS工具对概念碎片进行优选,最终选择最合适的一套概念碎片组合,完成了初步的物理架构,实现了需求的分析和转化。
参考文献:
[1]王崑声,袁建华.国外基于模型的系统工程方法研究与实践[J].中国航天,2012(11):52-57.
[2]NASA.NASA系统工程手册[M].朱一凡,李群,杨峰,等,译.北京:电子工业出版社,2012
[3]韩俊仙.关于6西格玛设计[J].中国质量,2003(7):26-29.
[4]何桢,梁昭磊,邹峰.六西格玛设计模式及其应用研究[J].工程机械,2006(7):62-65.
[5]fitzgerald T.Design for six sigma-in space and airborne systems[J].Raytheon Company Technology Today2004(3):30-31.